€0+

Particle Node Groups for Blender Simulation Nodes [Free]

I want this!

Particle Node Groups for Blender Simulation Nodes [Free]

€0+
48 ratings

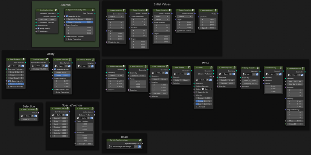
Making particle simulations in geometry nodes always takes a few steps to do. Even if it is just for a few points that fly around. It involves particle lifetime tracking, velocity, and spawning new particles at a certain rate. So I created (hopefully) easy-to-use and understand node groups.

The Simulate Particles node group moves particles by their velocity but also removes particles whose lifetime exceeds their maximum lifetime. Spawn Particles By Rate creates new points with given parameters at a certain rate. I've added descriptions to most of the node sockets so you can get more insight if you like.

The blend file contains these groups as assets, so you can save them to your asset library. It also contains a few examples. Many of them were also shown in the video above. I encourage you to look at my example node-setups to see how all these groups can be used together. 🎆

Note: This blend file has to be used with Blender 4.0 (or newer) since it uses a repeat zone in one of its node groups.

I share these node setups for free and if you want to support me you can still add a price or buy me a coffee on ko-fi 😉 so I can keep making more content like this. ✌

Feedback and suggestions can be posted here: https://blenderartists.org/t/particle-node-groups-cc0-for-simulation-nodes/

Features:

  • Simulating particles by velocity (Needs simulation zone around it)
  • Spawning particles at a certain rate
  • Force calculation
  • Collision (no self collision though)
  • Spawning particles from other particles
  • A few helper nodes

Update 12/07/2023: v2

  • Added node: air resistance | drag
  • Added snowing example
  • Improved some default node group values
  • Marked example modifiers as assets
€
I want this!
1,249 downloads
Size
5.72 MB

Ratings

4.9
(48 ratings)
5 stars
96%
4 stars
2%
3 stars
0%
2 stars
0%
1 star
2%
Powered by